Inside the making of India's Leading Fixed Income Database
Dec 12, 2025
India’s $2.7 trillion debt market is vast, complex, and constantly evolving. Building a database that can keep pace is no small feat.
India’s debt markets require a system that can handle complexity with accuracy and speed. At Harmoney, we approached this challenge by combining rigorous data engineering practices with a deep understanding of market structures. The result is a fixed income database designed to deliver comprehensive coverage, consistency, and usability, helping market participants access the information they need with confidence.
In this blog, we take you behind the scenes of how Harmoney has built India’s most comprehensive fixed income database, from data sourcing to API delivery.
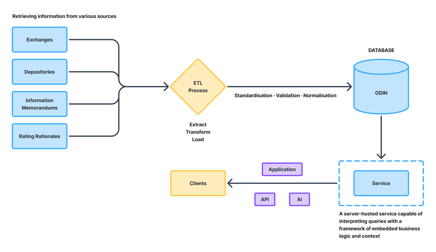
Starting with The ETL Backbone: Extract, Transform, Load
Every insight starts with data. Our data journey begins with a rigorous ETL pipeline designed to maintain consistency, reliability, and precision.
1. Extract
We pull raw market data directly from 10+ trusted public and private sources, including: Exchanges, Depositories, Information Memorandums, and Rating Rationales.
This multi-source extraction ensures high coverage and reduces reliance on any single source.
2. Transform
Our systems clean, normalize, and enrich the data by fixing inconsistencies, aligning schema, and adding intelligence. Considering the high number of securities in fixed income (>50,000 ISINs), we invested in automating this process to more than 95%. The remaining 5% is flagged for manual review, focusing only on issues automation cannot resolve.
This ensures the end data is structured, analytics-ready, and uniform across instruments.
3. Load
The final processed data flows into Odin, our proprietary database engineered for:
- High-speed access
- Strong reliability and integrity
- Scalability across large datasets
But extracting and refining data is only half the battle. The real value emerges when this clean, structured information is stored in a system built to handle scale and speed. That’s where Odin, our proprietary database, comes in.
From Odin to API: Delivering Data Seamlessly
Once loaded into Odin, the data passes through the service layer and is delivered to clients through robust APIs.
This architecture enables:
Real-time Access: Instant availability with no delays or bottlenecks.
Effortless Integration: Plug-and-play APIs that fit easily into treasury systems, risk engines, valuation models, and internal dashboards.
Scalable Performance: Whether you track a handful of securities or tens of thousands, the system scales without compromise.
What Makes Harmoney’s Database Unique
Here’s what makes our database ecosystem industry-leading:
Automated, real-time security data with extensive coverage across 50,000+ ISINs including G-Secs, corporate bonds, CPs, and CDs
Security master creation 3 days before trading begins, enabling pre-trade analytics
Top-tier accuracy, combining proprietary intelligence with manual verification
Multiple sources consolidated into a single, clean data stream
Plug-and-play API delivery, ready for instant system integration

Conclusion
By transforming raw market data into structured, actionable intelligence, Harmoney empowers participants to navigate India’s dynamic fixed income markets with clarity and speed. Our blend of rigorous ETL discipline and seamless API delivery not only streamlines operations today but also lays the foundation for future innovations in debt market analytics.
Get in touch with your Relationship Manager or contact us for any questions or follow-ups at sales@harmoney.in






